4 Yocto Project Concepts

This chapter provides explanations for Yocto Project concepts that go beyond the surface of “how-to” information and reference (or look-up) material. Concepts such as components, the OpenEmbedded Build System workflow, cross-development toolchains, shared state cache, and so forth are explained.

4.1 Yocto Project Components

The BitBake task executor together with various types of configuration files form the OpenEmbedded-Core (OE-Core). This section overviews these components by describing their use and how they interact.

BitBake handles the parsing and execution of the data files. The data itself is of various types:

  • Recipes: Provides details about particular pieces of software.

  • Class Data: Abstracts common build information (e.g. how to build a Linux kernel).

  • Configuration Data: Defines machine-specific settings, policy decisions, and so forth. Configuration data acts as the glue to bind everything together.

BitBake knows how to combine multiple data sources together and refers to each data source as a layer. For information on layers, see the “Understanding and Creating Layers” section of the Yocto Project Development Tasks Manual.

Here are some brief details on these core components. For additional information on how these components interact during a build, see the “OpenEmbedded Build System Concepts” section.

4.1.1 BitBake

BitBake is the tool at the heart of the OpenEmbedded Build System and is responsible for parsing the Metadata, generating a list of tasks from it, and then executing those tasks.

This section briefly introduces BitBake. If you want more information on BitBake, see the BitBake User Manual.

To see a list of the options BitBake supports, use either of the following commands:

$ bitbake -h
$ bitbake --help

The most common usage for BitBake is bitbake recipename, where recipename is the name of the recipe you want to build (referred to as the “target”). The target often equates to the first part of a recipe’s filename (e.g. “foo” for a recipe named foo_1.3.0-r0.bb). So, to process the matchbox-desktop_1.2.3.bb recipe file, you might type the following:

$ bitbake matchbox-desktop

Several different versions of matchbox-desktop might exist. BitBake chooses the one selected by the distribution configuration. You can get more details about how BitBake chooses between different target versions and providers in the “Preferences” section of the BitBake User Manual.

BitBake also tries to execute any dependent tasks first. So for example, before building matchbox-desktop, BitBake would build a cross compiler and glibc if they had not already been built.

A useful BitBake option to consider is the -k or --continue option. This option instructs BitBake to try and continue processing the job as long as possible even after encountering an error. When an error occurs, the target that failed and those that depend on it cannot be remade. However, when you use this option other dependencies can still be processed.

4.1.2 Recipes

Files that have the .bb suffix are “recipes” files. In general, a recipe contains information about a single piece of software. This information includes the location from which to download the unaltered source, any source patches to be applied to that source (if needed), which special configuration options to apply, how to compile the source files, and how to package the compiled output.

The term “package” is sometimes used to refer to recipes. However, since the word “package” is used for the packaged output from the OpenEmbedded build system (i.e. .ipk or .deb files), this document avoids using the term “package” when referring to recipes.

4.1.3 Classes

Class files (.bbclass) contain information that is useful to share between recipes files. An example is the autotools class, which contains common settings for any application that Autotools uses. The “Classes” chapter in the Yocto Project Reference Manual provides details about classes and how to use them.

4.1.4 Configurations

The configuration files (.conf) define various configuration variables that govern the OpenEmbedded build process. These files fall into several areas that define machine configuration options, distribution configuration options, compiler tuning options, general common configuration options, and user configuration options in conf/local.conf, which is found in the Build Directory.

4.2 Layers

Layers are repositories that contain related metadata (i.e. sets of instructions) that tell the OpenEmbedded build system how to build a target. The Yocto Project Layer Model facilitates collaboration, sharing, customization, and reuse within the Yocto Project development environment. Layers logically separate information for your project. For example, you can use a layer to hold all the configurations for a particular piece of hardware. Isolating hardware-specific configurations allows you to share other metadata by using a different layer where that metadata might be common across several pieces of hardware.

There are many layers working in the Yocto Project development environment. The Yocto Project Curated Layer Index and OpenEmbedded Layer Index both contain layers from which you can use or leverage.

By convention, layers in the Yocto Project follow a specific form. Conforming to a known structure allows BitBake to make assumptions during builds on where to find types of metadata. You can find procedures and learn about tools (i.e. bitbake-layers) for creating layers suitable for the Yocto Project in the “Understanding and Creating Layers” section of the Yocto Project Development Tasks Manual.

4.3 OpenEmbedded Build System Concepts

This section takes a more detailed look inside the build process used by the OpenEmbedded Build System, which is the build system specific to the Yocto Project. At the heart of the build system is BitBake, the task executor.

The following diagram represents the high-level workflow of a build. The remainder of this section expands on the fundamental input, output, process, and metadata logical blocks that make up the workflow.

../_images/yp-flow-diagram.svg

In general, the build’s workflow consists of several functional areas:

  • User Configuration: metadata you can use to control the build process.

  • Metadata Layers: Various layers that provide software, machine, and distro metadata.

  • Source Files: Upstream releases, local projects, and SCMs.

  • Build System: Processes under the control of BitBake. This block expands on how BitBake fetches source, applies patches, completes compilation, analyzes output for package generation, creates and tests packages, generates images, and generates cross-development tools.

  • Package Feeds: Directories containing output packages (RPM, DEB or IPK), which are subsequently used in the construction of an image or Software Development Kit (SDK), produced by the build system. These feeds can also be copied and shared using a web server or other means to facilitate extending or updating existing images on devices at runtime if runtime package management is enabled.

  • Images: Images produced by the workflow.

  • Application Development SDK: Cross-development tools that are produced along with an image or separately with BitBake.

4.3.1 User Configuration

User configuration helps define the build. Through user configuration, you can tell BitBake the target architecture for which you are building the image, where to store downloaded source, and other build properties.

The following figure shows an expanded representation of the “User Configuration” box of the general workflow figure:

../_images/user-configuration.png

BitBake needs some basic configuration files in order to complete a build. These files are *.conf files. The minimally necessary ones reside as example files in the build/conf directory of the Source Directory. For simplicity, this section refers to the Source Directory as the “Poky Directory.”

When you clone the Poky Git repository or you download and unpack a Yocto Project release, you can set up the Source Directory to be named anything you want. For this discussion, the cloned repository uses the default name poky.

Note

The Poky repository is primarily an aggregation of existing repositories. It is not a canonical upstream source.

The meta-poky layer inside Poky contains a conf directory that has example configuration files. These example files are used as a basis for creating actual configuration files when you source oe-init-build-env, which is the build environment script.

Sourcing the build environment script creates a Build Directory if one does not already exist. BitBake uses the Build Directory for all its work during builds. The Build Directory has a conf directory that contains default versions of your local.conf and bblayers.conf configuration files. These default configuration files are created only if versions do not already exist in the Build Directory at the time you source the build environment setup script.

Because the Poky repository is fundamentally an aggregation of existing repositories, some users might be familiar with running the oe-init-build-env script in the context of separate OpenEmbedded-Core (OE-Core) and BitBake repositories rather than a single Poky repository. This discussion assumes the script is executed from within a cloned or unpacked version of Poky.

Depending on where the script is sourced, different sub-scripts are called to set up the Build Directory (Yocto or OpenEmbedded). Specifically, the script scripts/oe-setup-builddir inside the poky directory sets up the Build Directory and seeds the directory (if necessary) with configuration files appropriate for the Yocto Project development environment.

Note

The scripts/oe-setup-builddir script uses the $TEMPLATECONF variable to determine which sample configuration files to locate.

The local.conf file provides many basic variables that define a build environment. Here is a list of a few. To see the default configurations in a local.conf file created by the build environment script, see the local.conf.sample in the meta-poky layer:

  • Target Machine Selection: Controlled by the MACHINE variable.

  • Download Directory: Controlled by the DL_DIR variable.

  • Shared State Directory: Controlled by the SSTATE_DIR variable.

  • Build Output: Controlled by the TMPDIR variable.

  • Distribution Policy: Controlled by the DISTRO variable.

  • Packaging Format: Controlled by the PACKAGE_CLASSES variable.

  • SDK Target Architecture: Controlled by the SDKMACHINE variable.

  • Extra Image Packages: Controlled by the EXTRA_IMAGE_FEATURES variable.

Note

Configurations set in the conf/local.conf file can also be set in the conf/site.conf and conf/auto.conf configuration files.

The bblayers.conf file tells BitBake what layers you want considered during the build. By default, the layers listed in this file include layers minimally needed by the build system. However, you must manually add any custom layers you have created. You can find more information on working with the bblayers.conf file in the “Enabling Your Layer” section in the Yocto Project Development Tasks Manual.

The files site.conf and auto.conf are not created by the environment initialization script. If you want the site.conf file, you need to create that yourself. The auto.conf file is typically created by an autobuilder:

  • site.conf: You can use the conf/site.conf configuration file to configure multiple build directories. For example, suppose you had several build environments and they shared some common features. You can set these default build properties here. A good example is perhaps the packaging format to use through the PACKAGE_CLASSES variable.

    One useful scenario for using the conf/site.conf file is to extend your BBPATH variable to include the path to a conf/site.conf. Then, when BitBake looks for Metadata using BBPATH, it finds the conf/site.conf file and applies your common configurations found in the file. To override configurations in a particular build directory, alter the similar configurations within that build directory’s conf/local.conf file.

  • auto.conf: The file is usually created and written to by an autobuilder. The settings put into the file are typically the same as you would find in the conf/local.conf or the conf/site.conf files.

You can edit all configuration files to further define any particular build environment. This process is represented by the “User Configuration Edits” box in the figure.

When you launch your build with the bitbake target command, BitBake sorts out the configurations to ultimately define your build environment. It is important to understand that the OpenEmbedded Build System reads the configuration files in a specific order: site.conf, auto.conf, and local.conf. And, the build system applies the normal assignment statement rules as described in the “Syntax and Operators” chapter of the BitBake User Manual. Because the files are parsed in a specific order, variable assignments for the same variable could be affected. For example, if the auto.conf file and the local.conf set variable1 to different values, because the build system parses local.conf after auto.conf, variable1 is assigned the value from the local.conf file.

4.3.2 Metadata, Machine Configuration, and Policy Configuration

The previous section described the user configurations that define BitBake’s global behavior. This section takes a closer look at the layers the build system uses to further control the build. These layers provide Metadata for the software, machine, and policies.

In general, there are three types of layer input. You can see them below the “User Configuration” box in the general workflow figure <overview-manual/concepts:openembedded build system concepts>:

  • Metadata (.bb + Patches): Software layers containing user-supplied recipe files, patches, and append files. A good example of a software layer might be the meta-qt5 layer from the OpenEmbedded Layer Index. This layer is for version 5.0 of the popular Qt cross-platform application development framework for desktop, embedded and mobile.

  • Machine BSP Configuration: Board Support Package (BSP) layers (i.e. “BSP Layer” in the following figure) providing machine-specific configurations. This type of information is specific to a particular target architecture. A good example of a BSP layer from the Reference Distribution (Poky) is the meta-yocto-bsp layer.

  • Policy Configuration: Distribution Layers (i.e. “Distro Layer” in the following figure) providing top-level or general policies for the images or SDKs being built for a particular distribution. For example, in the Poky Reference Distribution the distro layer is the meta-poky layer. Within the distro layer is a conf/distro directory that contains distro configuration files (e.g. poky.conf that contain many policy configurations for the Poky distribution.

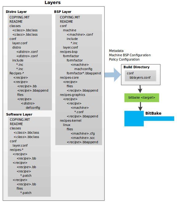
The following figure shows an expanded representation of these three layers from the general workflow figure:

../_images/layer-input.png

In general, all layers have a similar structure. They all contain a licensing file (e.g. COPYING.MIT) if the layer is to be distributed, a README file as good practice and especially if the layer is to be distributed, a configuration directory, and recipe directories. You can learn about the general structure for layers used with the Yocto Project in the “Creating Your Own Layer” section in the Yocto Project Development Tasks Manual. For a general discussion on layers and the many layers from which you can draw, see the “Layers” and “The Yocto Project Layer Model” sections both earlier in this manual.

If you explored the previous links, you discovered some areas where many layers that work with the Yocto Project exist. The Source Repositories also shows layers categorized under “Yocto Metadata Layers.”

Note

There are layers in the Yocto Project Source Repositories that cannot be found in the OpenEmbedded Layer Index. Such layers are either deprecated or experimental in nature.

BitBake uses the conf/bblayers.conf file, which is part of the user configuration, to find what layers it should be using as part of the build.

4.3.2.1 Distro Layer

The distribution layer provides policy configurations for your distribution. Best practices dictate that you isolate these types of configurations into their own layer. Settings you provide in conf/distro/distro.conf override similar settings that BitBake finds in your conf/local.conf file in the Build Directory.

The following list provides some explanation and references for what you typically find in the distribution layer:

  • classes: Class files (.bbclass) hold common functionality that can be shared among recipes in the distribution. When your recipes inherit a class, they take on the settings and functions for that class. You can read more about class files in the “Classes” chapter of the Yocto Reference Manual.

  • conf: This area holds configuration files for the layer (conf/layer.conf), the distribution (conf/distro/distro.conf), and any distribution-wide include files.

  • recipes-:* Recipes and append files that affect common functionality across the distribution. This area could include recipes and append files to add distribution-specific configuration, initialization scripts, custom image recipes, and so forth. Examples of recipes-* directories are recipes-core and recipes-extra. Hierarchy and contents within a recipes-* directory can vary. Generally, these directories contain recipe files (*.bb), recipe append files (*.bbappend), directories that are distro-specific for configuration files, and so forth.

4.3.2.2 BSP Layer

The BSP Layer provides machine configurations that target specific hardware. Everything in this layer is specific to the machine for which you are building the image or the SDK. A common structure or form is defined for BSP layers. You can learn more about this structure in the Yocto Project Board Support Package Developer’s Guide.

Note

In order for a BSP layer to be considered compliant with the Yocto Project, it must meet some structural requirements.

The BSP Layer’s configuration directory contains configuration files for the machine (conf/machine/machine.conf) and, of course, the layer (conf/layer.conf).

The remainder of the layer is dedicated to specific recipes by function: recipes-bsp, recipes-core, recipes-graphics, recipes-kernel, and so forth. There can be metadata for multiple formfactors, graphics support systems, and so forth.

Note

While the figure shows several recipes-* directories, not all these directories appear in all BSP layers.

4.3.2.3 Software Layer

The software layer provides the Metadata for additional software packages used during the build. This layer does not include Metadata that is specific to the distribution or the machine, which are found in their respective layers.

This layer contains any recipes, append files, and patches, that your project needs.

4.3.3 Sources

In order for the OpenEmbedded build system to create an image or any target, it must be able to access source files. The general workflow figure represents source files using the “Upstream Project Releases”, “Local Projects”, and “SCMs (optional)” boxes. The figure represents mirrors, which also play a role in locating source files, with the “Source Materials” box.

The method by which source files are ultimately organized is a function of the project. For example, for released software, projects tend to use tarballs or other archived files that can capture the state of a release guaranteeing that it is statically represented. On the other hand, for a project that is more dynamic or experimental in nature, a project might keep source files in a repository controlled by a Source Control Manager (SCM) such as Git. Pulling source from a repository allows you to control the point in the repository (the revision) from which you want to build software. A combination of the two is also possible.

BitBake uses the SRC_URI variable to point to source files regardless of their location. Each recipe must have a SRC_URI variable that points to the source.

Another area that plays a significant role in where source files come from is pointed to by the DL_DIR variable. This area is a cache that can hold previously downloaded source. You can also instruct the OpenEmbedded build system to create tarballs from Git repositories, which is not the default behavior, and store them in the DL_DIR by using the BB_GENERATE_MIRROR_TARBALLS variable.

Judicious use of a DL_DIR directory can save the build system a trip across the Internet when looking for files. A good method for using a download directory is to have DL_DIR point to an area outside of your Build Directory. Doing so allows you to safely delete the Build Directory if needed without fear of removing any downloaded source file.

The remainder of this section provides a deeper look into the source files and the mirrors. Here is a more detailed look at the source file area of the general workflow figure:

../_images/source-input.png

4.3.3.1 Upstream Project Releases

Upstream project releases exist anywhere in the form of an archived file (e.g. tarball or zip file). These files correspond to individual recipes. For example, the figure uses specific releases each for BusyBox, Qt, and Dbus. An archive file can be for any released product that can be built using a recipe.

4.3.3.2 Local Projects

Local projects are custom bits of software the user provides. These bits reside somewhere local to a project — perhaps a directory into which the user checks in items (e.g. a local directory containing a development source tree used by the group).

The canonical method through which to include a local project is to use the externalsrc class to include that local project. You use either the local.conf or a recipe’s append file to override or set the recipe to point to the local directory on your disk to pull in the whole source tree.

4.3.3.3 Source Control Managers (Optional)

Another place from which the build system can get source files is with Fetchers employing various Source Control Managers (SCMs) such as Git or Subversion. In such cases, a repository is cloned or checked out. The do_fetch task inside BitBake uses the SRC_URI variable and the argument’s prefix to determine the correct fetcher module.

Note

For information on how to have the OpenEmbedded build system generate tarballs for Git repositories and place them in the DL_DIR directory, see the BB_GENERATE_MIRROR_TARBALLS variable in the Yocto Project Reference Manual.

When fetching a repository, BitBake uses the SRCREV variable to determine the specific revision from which to build.

4.3.3.4 Source Mirror(s)

There are two kinds of mirrors: pre-mirrors and regular mirrors. The PREMIRRORS and MIRRORS variables point to these, respectively. BitBake checks pre-mirrors before looking upstream for any source files. Pre-mirrors are appropriate when you have a shared directory that is not a directory defined by the DL_DIR variable. A Pre-mirror typically points to a shared directory that is local to your organization.

Regular mirrors can be any site across the Internet that is used as an alternative location for source code should the primary site not be functioning for some reason or another.

4.3.4 Package Feeds

When the OpenEmbedded build system generates an image or an SDK, it gets the packages from a package feed area located in the Build Directory. The general workflow figure shows this package feeds area in the upper-right corner.

This section looks a little closer into the package feeds area used by the build system. Here is a more detailed look at the area:

../_images/package-feeds.png

Package feeds are an intermediary step in the build process. The OpenEmbedded build system provides classes to generate different package types, and you specify which classes to enable through the PACKAGE_CLASSES variable. Before placing the packages into package feeds, the build process validates them with generated output quality assurance checks through the insane class.

The package feed area resides in the Build Directory. The directory the build system uses to temporarily store packages is determined by a combination of variables and the particular package manager in use. See the “Package Feeds” box in the illustration and note the information to the right of that area. In particular, the following defines where package files are kept:

  • DEPLOY_DIR: Defined as tmp/deploy in the Build Directory.

  • DEPLOY_DIR_*: Depending on the package manager used, the package type sub-folder. Given RPM, IPK, or DEB packaging and tarball creation, the DEPLOY_DIR_RPM, DEPLOY_DIR_IPK, DEPLOY_DIR_DEB, or DEPLOY_DIR_TAR, variables are used, respectively.

  • PACKAGE_ARCH: Defines architecture-specific sub-folders. For example, packages could be available for the i586 or qemux86 architectures.

BitBake uses the do_package_write_* tasks to generate packages and place them into the package holding area (e.g. do_package_write_ipk for IPK packages). See the “do_package_write_deb”, “do_package_write_ipk”, “do_package_write_rpm”, and “do_package_write_tar” sections in the Yocto Project Reference Manual for additional information. As an example, consider a scenario where an IPK packaging manager is being used and there is package architecture support for both i586 and qemux86. Packages for the i586 architecture are placed in build/tmp/deploy/ipk/i586, while packages for the qemux86 architecture are placed in build/tmp/deploy/ipk/qemux86.

4.3.5 BitBake Tool

The OpenEmbedded build system uses BitBake to produce images and Software Development Kits (SDKs). You can see from the general workflow figure, the BitBake area consists of several functional areas. This section takes a closer look at each of those areas.

Note

Documentation for the BitBake tool is available separately. See the BitBake User Manual for reference material on BitBake.

4.3.5.1 Source Fetching

The first stages of building a recipe are to fetch and unpack the source code:

../_images/source-fetching.png

The do_fetch and do_unpack tasks fetch the source files and unpack them into the Build Directory.

Note

For every local file (e.g. file:// ) that is part of a recipe’s SRC_URI statement, the OpenEmbedded build system takes a checksum of the file for the recipe and inserts the checksum into the signature for the do_fetch task. If any local file has been modified, the do_fetch task and all tasks that depend on it are re-executed.

By default, everything is accomplished in the Build Directory, which has a defined structure. For additional general information on the Build Directory, see the “build/” section in the Yocto Project Reference Manual.

Each recipe has an area in the Build Directory where the unpacked source code resides. The S variable points to this area for a recipe’s unpacked source code. The name of that directory for any given recipe is defined from several different variables. The preceding figure and the following list describe the Build Directory’s hierarchy:

  • TMPDIR: The base directory where the OpenEmbedded build system performs all its work during the build. The default base directory is the tmp directory.

  • PACKAGE_ARCH: The architecture of the built package or packages. Depending on the eventual destination of the package or packages (i.e. machine architecture, Build Host, SDK, or specific machine), PACKAGE_ARCH varies. See the variable’s description for details.

  • TARGET_OS: The operating system of the target device. A typical value would be “linux” (e.g. “qemux86-poky-linux”).

  • PN: The name of the recipe used to build the package. This variable can have multiple meanings. However, when used in the context of input files, PN represents the name of the recipe.

  • WORKDIR: The location where the OpenEmbedded build system builds a recipe (i.e. does the work to create the package).

    • PV: The version of the recipe used to build the package.

    • PR: The revision of the recipe used to build the package.

  • S: Contains the unpacked source files for a given recipe.

    • BPN: The name of the recipe used to build the package. The BPN variable is a version of the PN variable but with common prefixes and suffixes removed.

    • PV: The version of the recipe used to build the package.

Note

In the previous figure, notice that there are two sample hierarchies: one based on package architecture (i.e. PACKAGE_ARCH) and one based on a machine (i.e. MACHINE). The underlying structures are identical. The differentiator being what the OpenEmbedded build system is using as a build target (e.g. general architecture, a build host, an SDK, or a specific machine).

4.3.5.2 Patching

Once source code is fetched and unpacked, BitBake locates patch files and applies them to the source files:

../_images/patching.png

The do_patch task uses a recipe’s SRC_URI statements and the FILESPATH variable to locate applicable patch files.

Default processing for patch files assumes the files have either *.patch or *.diff file types. You can use SRC_URI parameters to change the way the build system recognizes patch files. See the do_patch task for more information.

BitBake finds and applies multiple patches for a single recipe in the order in which it locates the patches. The FILESPATH variable defines the default set of directories that the build system uses to search for patch files. Once found, patches are applied to the recipe’s source files, which are located in the S directory.

For more information on how the source directories are created, see the “Source Fetching” section. For more information on how to create patches and how the build system processes patches, see the “Patching Code” section in the Yocto Project Development Tasks Manual. You can also see the “Use devtool modify to Modify the Source of an Existing Component” section in the Yocto Project Application Development and the Extensible Software Development Kit (SDK) manual and the “Using Traditional Kernel Development to Patch the Kernel” section in the Yocto Project Linux Kernel Development Manual.

4.3.5.3 Configuration, Compilation, and Staging

After source code is patched, BitBake executes tasks that configure and compile the source code. Once compilation occurs, the files are copied to a holding area (staged) in preparation for packaging:

../_images/configuration-compile-autoreconf.png

This step in the build process consists of the following tasks:

  • do_prepare_recipe_sysroot: This task sets up the two sysroots in ${WORKDIR} (i.e. recipe-sysroot and recipe-sysroot-native) so that during the packaging phase the sysroots can contain the contents of the do_populate_sysroot tasks of the recipes on which the recipe containing the tasks depends. A sysroot exists for both the target and for the native binaries, which run on the host system.

  • do_configure: This task configures the source by enabling and disabling any build-time and configuration options for the software being built. Configurations can come from the recipe itself as well as from an inherited class. Additionally, the software itself might configure itself depending on the target for which it is being built.

    The configurations handled by the do_configure task are specific to configurations for the source code being built by the recipe.

    If you are using the autotools class, you can add additional configuration options by using the EXTRA_OECONF or PACKAGECONFIG_CONFARGS variables. For information on how this variable works within that class, see the autotools class here.

  • do_compile: Once a configuration task has been satisfied, BitBake compiles the source using the do_compile task. Compilation occurs in the directory pointed to by the B variable. Realize that the B directory is, by default, the same as the S directory.

  • do_install: After compilation completes, BitBake executes the do_install task. This task copies files from the B directory and places them in a holding area pointed to by the D variable. Packaging occurs later using files from this holding directory.

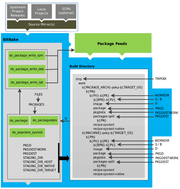
4.3.5.4 Package Splitting

After source code is configured, compiled, and staged, the build system analyzes the results and splits the output into packages:

../_images/analysis-for-package-splitting.png

The do_package and do_packagedata tasks combine to analyze the files found in the D directory and split them into subsets based on available packages and files. Analysis involves the following as well as other items: splitting out debugging symbols, looking at shared library dependencies between packages, and looking at package relationships.

The do_packagedata task creates package metadata based on the analysis such that the build system can generate the final packages. The do_populate_sysroot task stages (copies) a subset of the files installed by the do_install task into the appropriate sysroot. Working, staged, and intermediate results of the analysis and package splitting process use several areas:

  • PKGD: The destination directory (i.e. package) for packages before they are split into individual packages.

  • PKGDESTWORK: A temporary work area (i.e. pkgdata) used by the do_package task to save package metadata.

  • PKGDEST: The parent directory (i.e. packages-split) for packages after they have been split.

  • PKGDATA_DIR: A shared, global-state directory that holds packaging metadata generated during the packaging process. The packaging process copies metadata from PKGDESTWORK to the PKGDATA_DIR area where it becomes globally available.

  • STAGING_DIR_HOST: The path for the sysroot for the system on which a component is built to run (i.e. recipe-sysroot).

  • STAGING_DIR_NATIVE: The path for the sysroot used when building components for the build host (i.e. recipe-sysroot-native).

  • STAGING_DIR_TARGET: The path for the sysroot used when a component that is built to execute on a system and it generates code for yet another machine (e.g. cross-canadian recipes).

Packages for a recipe are listed in the PACKAGES variable. The bitbake.conf configuration file defines the following default list of packages:

PACKAGES = "${PN}-src ${PN}-dbg ${PN}-staticdev ${PN}-dev ${PN}-doc ${PN}-locale ${PACKAGE_BEFORE_PN} ${PN}"

Each of these packages contains a default list of files defined with the FILES variable. For example, the package ${PN}-dev represents files useful to the development of applications depending on ${PN}. The default list of files for ${PN}-dev, also defined in bitbake.conf, is defined as follows:

FILES:${PN}-dev = "${includedir} ${FILES_SOLIBSDEV} ${libdir}/*.la \
                ${libdir}/*.o ${libdir}/pkgconfig ${datadir}/pkgconfig \
                ${datadir}/aclocal ${base_libdir}/*.o \
                ${libdir}/${BPN}/*.la ${base_libdir}/*.la \
                ${libdir}/cmake ${datadir}/cmake"

The paths in this list must be absolute paths from the point of view of the root filesystem on the target, and must not make a reference to the variable D or any WORKDIR related variable. A correct example would be:

${sysconfdir}/foo.conf

Note

The list of files for a package is defined using the override syntax by separating FILES and the package name by a semi-colon (:).

A given file can only ever be in one package. By iterating from the leftmost to rightmost package in PACKAGES, each file matching one of the patterns defined in the corresponding FILES definition is included in the package.

Note

To find out which package installs a file, the oe-pkgdata-util command-line utility can be used:

$ oe-pkgdata-util find-path '/etc/fstab'
base-files: /etc/fstab

For more information on the oe-pkgdata-util utility, see the section Viewing Package Information with oe-pkgdata-util of the Yocto Project Development Tasks Manual.

To add a custom package variant of the ${PN} recipe named ${PN}-extra (name is arbitrary), one can add it to the PACKAGE_BEFORE_PN variable:

PACKAGE_BEFORE_PN += "${PN}-extra"

Alternatively, a custom package can be added by adding it to the PACKAGES variable using the prepend operator (=+):

PACKAGES =+ "${PN}-extra"

Depending on the type of packages being created (RPM, DEB, or IPK), the do_package_write_* task creates the actual packages and places them in the Package Feed area, which is ${TMPDIR}/deploy. You can see the “Package Feeds” section for more detail on that part of the build process.

Note

Support for creating feeds directly from the deploy/* directories does not exist. Creating such feeds usually requires some kind of feed maintenance mechanism that would upload the new packages into an official package feed (e.g. the Ångström distribution). This functionality is highly distribution-specific and thus is not provided out of the box.

4.3.5.5 Image Generation

Once packages are split and stored in the Package Feeds area, the build system uses BitBake to generate the root filesystem image:

../_images/image-generation.png

The image generation process consists of several stages and depends on several tasks and variables. The do_rootfs task creates the root filesystem (file and directory structure) for an image. This task uses several key variables to help create the list of packages to actually install:

  • IMAGE_INSTALL: Lists out the base set of packages from which to install from the Package Feeds area.

  • PACKAGE_EXCLUDE: Specifies packages that should not be installed into the image.

  • IMAGE_FEATURES: Specifies features to include in the image. Most of these features map to additional packages for installation.

  • PACKAGE_CLASSES: Specifies the package backend (e.g. RPM, DEB, or IPK) to use and consequently helps determine where to locate packages within the Package Feeds area.

  • IMAGE_LINGUAS: Determines the language(s) for which additional language support packages are installed.

  • PACKAGE_INSTALL: The final list of packages passed to the package manager for installation into the image.

With IMAGE_ROOTFS pointing to the location of the filesystem under construction and the PACKAGE_INSTALL variable providing the final list of packages to install, the root file system is created.

Package installation is under control of the package manager (e.g. dnf/rpm, opkg, or apt/dpkg) regardless of whether or not package management is enabled for the target. At the end of the process, if package management is not enabled for the target, the package manager’s data files are deleted from the root filesystem. As part of the final stage of package installation, post installation scripts that are part of the packages are run. Any scripts that fail to run on the build host are run on the target when the target system is first booted. If you are using a read-only root filesystem, all the post installation scripts must succeed on the build host during the package installation phase since the root filesystem on the target is read-only.

The final stages of the do_rootfs task handle post processing. Post processing includes creation of a manifest file and optimizations.

The manifest file (.manifest) resides in the same directory as the root filesystem image. This file lists out, line-by-line, the installed packages. The manifest file is useful for the testimage class, for example, to determine whether or not to run specific tests. See the IMAGE_MANIFEST variable for additional information.

Optimizing processes that are run across the image include mklibs and any other post-processing commands as defined by the ROOTFS_POSTPROCESS_COMMAND variable. The mklibs process optimizes the size of the libraries.

After the root filesystem is built, processing begins on the image through the do_image task. The build system runs any pre-processing commands as defined by the IMAGE_PREPROCESS_COMMAND variable. This variable specifies a list of functions to call before the build system creates the final image output files.

The build system dynamically creates do_image_* tasks as needed, based on the image types specified in the IMAGE_FSTYPES variable. The process turns everything into an image file or a set of image files and can compress the root filesystem image to reduce the overall size of the image. The formats used for the root filesystem depend on the IMAGE_FSTYPES variable. Compression depends on whether the formats support compression.

As an example, a dynamically created task when creating a particular image type would take the following form:

do_image_type

So, if the type as specified by the IMAGE_FSTYPES were ext4, the dynamically generated task would be as follows:

do_image_ext4

The final task involved in image creation is the do_image_complete task. This task completes the image by applying any image post processing as defined through the IMAGE_POSTPROCESS_COMMAND variable. The variable specifies a list of functions to call once the build system has created the final image output files.

Note

The entire image generation process is run under Pseudo. Running under Pseudo ensures that the files in the root filesystem have correct ownership.

4.3.5.6 SDK Generation

The OpenEmbedded build system uses BitBake to generate the Software Development Kit (SDK) installer scripts for both the standard SDK and the extensible SDK (eSDK):

../_images/sdk-generation.png

Note

For more information on the cross-development toolchain generation, see the “Cross-Development Toolchain Generation” section. For information on advantages gained when building a cross-development toolchain using the do_populate_sdk task, see the “Building an SDK Installer” section in the Yocto Project Application Development and the Extensible Software Development Kit (eSDK) manual.

Like image generation, the SDK script process consists of several stages and depends on many variables. The do_populate_sdk and do_populate_sdk_ext tasks use these key variables to help create the list of packages to actually install. For information on the variables listed in the figure, see the “Application Development SDK” section.

The do_populate_sdk task helps create the standard SDK and handles two parts: a target part and a host part. The target part is the part built for the target hardware and includes libraries and headers. The host part is the part of the SDK that runs on the SDKMACHINE.

The do_populate_sdk_ext task helps create the extensible SDK and handles host and target parts differently than its counter part does for the standard SDK. For the extensible SDK, the task encapsulates the build system, which includes everything needed (host and target) for the SDK.

Regardless of the type of SDK being constructed, the tasks perform some cleanup after which a cross-development environment setup script and any needed configuration files are created. The final output is the Cross-development toolchain installation script (.sh file), which includes the environment setup script.

4.3.5.7 Stamp Files and the Rerunning of Tasks

For each task that completes successfully, BitBake writes a stamp file into the STAMPS_DIR directory. The beginning of the stamp file’s filename is determined by the STAMP variable, and the end of the name consists of the task’s name and current input checksum.

Note

This naming scheme assumes that BB_SIGNATURE_HANDLER is “OEBasicHash”, which is almost always the case in current OpenEmbedded.

To determine if a task needs to be rerun, BitBake checks if a stamp file with a matching input checksum exists for the task. In this case, the task’s output is assumed to exist and still be valid. Otherwise, the task is rerun.

Note

The stamp mechanism is more general than the shared state (sstate) cache mechanism described in the “Setscene Tasks and Shared State” section. BitBake avoids rerunning any task that has a valid stamp file, not just tasks that can be accelerated through the sstate cache.

However, you should realize that stamp files only serve as a marker that some work has been done and that these files do not record task output. The actual task output would usually be somewhere in TMPDIR (e.g. in some recipe’s WORKDIR.) What the sstate cache mechanism adds is a way to cache task output that can then be shared between build machines.

Since STAMPS_DIR is usually a subdirectory of TMPDIR, removing TMPDIR will also remove STAMPS_DIR, which means tasks will properly be rerun to repopulate TMPDIR.

If you want some task to always be considered “out of date”, you can mark it with the nostamp varflag. If some other task depends on such a task, then that task will also always be considered out of date, which might not be what you want.

For details on how to view information about a task’s signature, see the “Viewing Task Variable Dependencies” section in the Yocto Project Development Tasks Manual.

4.3.5.8 Setscene Tasks and Shared State

The description of tasks so far assumes that BitBake needs to build everything and no available prebuilt objects exist. BitBake does support skipping tasks if prebuilt objects are available. These objects are usually made available in the form of a shared state (sstate) cache.

Note

For information on variables affecting sstate, see the SSTATE_DIR and SSTATE_MIRRORS variables.

The idea of a setscene task (i.e do_taskname_setscene) is a version of the task where instead of building something, BitBake can skip to the end result and simply place a set of files into specific locations as needed. In some cases, it makes sense to have a setscene task variant (e.g. generating package files in the do_package_write_* task). In other cases, it does not make sense (e.g. a do_patch task or a do_unpack task) since the work involved would be equal to or greater than the underlying task.

In the build system, the common tasks that have setscene variants are do_package, do_package_write_*, do_deploy, do_packagedata, and do_populate_sysroot. Notice that these tasks represent most of the tasks whose output is an end result.

The build system has knowledge of the relationship between these tasks and other preceding tasks. For example, if BitBake runs do_populate_sysroot_setscene for something, it does not make sense to run any of the do_fetch, do_unpack, do_patch, do_configure, do_compile, and do_install tasks. However, if do_package needs to be run, BitBake needs to run those other tasks.

It becomes more complicated if everything can come from an sstate cache because some objects are simply not required at all. For example, you do not need a compiler or native tools, such as quilt, if there isn’t anything to compile or patch. If the do_package_write_* packages are available from sstate, BitBake does not need the do_package task data.

To handle all these complexities, BitBake runs in two phases. The first is the “setscene” stage. During this stage, BitBake first checks the sstate cache for any targets it is planning to build. BitBake does a fast check to see if the object exists rather than doing a complete download. If nothing exists, the second phase, which is the setscene stage, completes and the main build proceeds.

If objects are found in the sstate cache, the build system works backwards from the end targets specified by the user. For example, if an image is being built, the build system first looks for the packages needed for that image and the tools needed to construct an image. If those are available, the compiler is not needed. Thus, the compiler is not even downloaded. If something was found to be unavailable, or the download or setscene task fails, the build system then tries to install dependencies, such as the compiler, from the cache.

The availability of objects in the sstate cache is handled by the function specified by the BB_HASHCHECK_FUNCTION variable and returns a list of available objects. The function specified by the BB_SETSCENE_DEPVALID variable is the function that determines whether a given dependency needs to be followed, and whether for any given relationship the function needs to be passed. The function returns a True or False value.

4.3.6 Images

The images produced by the build system are compressed forms of the root filesystem and are ready to boot on a target device. You can see from the general workflow figure that BitBake output, in part, consists of images. This section takes a closer look at this output:

../_images/images.png

Note

For a list of example images that the Yocto Project provides, see the “Images” chapter in the Yocto Project Reference Manual.

The build process writes images out to the Build Directory inside the tmp/deploy/images/machine/ folder as shown in the figure. This folder contains any files expected to be loaded on the target device. The DEPLOY_DIR variable points to the deploy directory, while the DEPLOY_DIR_IMAGE variable points to the appropriate directory containing images for the current configuration.

  • kernel-image: A kernel binary file. The KERNEL_IMAGETYPE variable determines the naming scheme for the kernel image file. Depending on this variable, the file could begin with a variety of naming strings. The deploy/images/machine directory can contain multiple image files for the machine.

  • root-filesystem-image: Root filesystems for the target device (e.g. *.ext3 or *.bz2 files). The IMAGE_FSTYPES variable determines the root filesystem image type. The deploy/images/machine directory can contain multiple root filesystems for the machine.

  • kernel-modules: Tarballs that contain all the modules built for the kernel. Kernel module tarballs exist for legacy purposes and can be suppressed by setting the MODULE_TARBALL_DEPLOY variable to “0”. The deploy/images/machine directory can contain multiple kernel module tarballs for the machine.

  • bootloaders: If applicable to the target machine, bootloaders supporting the image. The deploy/images/machine directory can contain multiple bootloaders for the machine.

  • symlinks: The deploy/images/machine folder contains a symbolic link that points to the most recently built file for each machine. These links might be useful for external scripts that need to obtain the latest version of each file.

4.3.7 Application Development SDK

In the general workflow figure, the output labeled “Application Development SDK” represents an SDK. The SDK generation process differs depending on whether you build an extensible SDK (e.g. bitbake -c populate_sdk_ext imagename) or a standard SDK (e.g. bitbake -c populate_sdk imagename). This section takes a closer look at this output:

../_images/sdk.png

The specific form of this output is a set of files that includes a self-extracting SDK installer (*.sh), host and target manifest files, and files used for SDK testing. When the SDK installer file is run, it installs the SDK. The SDK consists of a cross-development toolchain, a set of libraries and headers, and an SDK environment setup script. Running this installer essentially sets up your cross-development environment. You can think of the cross-toolchain as the “host” part because it runs on the SDK machine. You can think of the libraries and headers as the “target” part because they are built for the target hardware. The environment setup script is added so that you can initialize the environment before using the tools.

Note

All the output files for an SDK are written to the deploy/sdk folder inside the Build Directory as shown in the previous figure. Depending on the type of SDK, there are several variables to configure these files. The variables associated with an extensible SDK are:

  • DEPLOY_DIR: Points to the deploy directory.

  • SDK_EXT_TYPE: Controls whether or not shared state artifacts are copied into the extensible SDK. By default, all required shared state artifacts are copied into the SDK.

  • SDK_INCLUDE_PKGDATA: Specifies whether or not packagedata is included in the extensible SDK for all recipes in the “world” target.

  • SDK_INCLUDE_TOOLCHAIN: Specifies whether or not the toolchain is included when building the extensible SDK.

  • ESDK_LOCALCONF_ALLOW: A list of variables allowed through from the build system configuration into the extensible SDK configuration.

  • ESDK_LOCALCONF_REMOVE: A list of variables not allowed through from the build system configuration into the extensible SDK configuration.

  • ESDK_CLASS_INHERIT_DISABLE: A list of classes to remove from the INHERIT value globally within the extensible SDK configuration.

This next list, shows the variables associated with a standard SDK:

  • DEPLOY_DIR: Points to the deploy directory.

  • SDKMACHINE: Specifies the architecture of the machine on which the cross-development tools are run to create packages for the target hardware.

  • SDKIMAGE_FEATURES: Lists the features to include in the “target” part of the SDK.

  • TOOLCHAIN_HOST_TASK: Lists packages that make up the host part of the SDK (i.e. the part that runs on the SDKMACHINE). When you use bitbake -c populate_sdk imagename to create the SDK, a set of default packages apply. This variable allows you to add more packages.

  • TOOLCHAIN_TARGET_TASK: Lists packages that make up the target part of the SDK (i.e. the part built for the target hardware).

  • SDKPATHINSTALL: Defines the default SDK installation path offered by the installation script.

  • SDK_HOST_MANIFEST: Lists all the installed packages that make up the host part of the SDK. This variable also plays a minor role for extensible SDK development as well. However, it is mainly used for the standard SDK.

  • SDK_TARGET_MANIFEST: Lists all the installed packages that make up the target part of the SDK. This variable also plays a minor role for extensible SDK development as well. However, it is mainly used for the standard SDK.

4.4 Cross-Development Toolchain Generation

The Yocto Project does most of the work for you when it comes to creating The Cross-Development Toolchain. This section provides some technical background on how cross-development toolchains are created and used. For more information on toolchains, you can also see the Yocto Project Application Development and the Extensible Software Development Kit (eSDK) manual.

In the Yocto Project development environment, cross-development toolchains are used to build images and applications that run on the target hardware. With just a few commands, the OpenEmbedded build system creates these necessary toolchains for you.

The following figure shows a high-level build environment regarding toolchain construction and use.

../_images/cross-development-toolchains.png

Most of the work occurs on the Build Host. This is the machine used to build images and generally work within the the Yocto Project environment. When you run BitBake to create an image, the OpenEmbedded build system uses the host gcc compiler to bootstrap a cross-compiler named gcc-cross. The gcc-cross compiler is what BitBake uses to compile source files when creating the target image. You can think of gcc-cross simply as an automatically generated cross-compiler that is used internally within BitBake only.

Note

The extensible SDK does not use gcc-cross-canadian since this SDK ships a copy of the OpenEmbedded build system and the sysroot within it contains gcc-cross.

The chain of events that occurs when the standard toolchain is bootstrapped:

binutils-cross -> linux-libc-headers -> gcc-cross -> libgcc-initial -> glibc -> libgcc -> gcc-runtime
  • gcc: The compiler, GNU Compiler Collection (GCC).

  • binutils-cross: The binary utilities needed in order to run the gcc-cross phase of the bootstrap operation and build the headers for the C library.

  • linux-libc-headers: Headers needed for the cross-compiler and C library build.

  • libgcc-initial: An initial version of the gcc support library needed to bootstrap glibc.

  • libgcc: The final version of the gcc support library which can only be built once there is a C library to link against.

  • glibc: The GNU C Library.

  • gcc-cross: The final stage of the bootstrap process for the cross-compiler. This stage results in the actual cross-compiler that BitBake uses when it builds an image for a targeted device.

    This tool is a “native” tool (i.e. it is designed to run on the build host).

  • gcc-runtime: Runtime libraries resulting from the toolchain bootstrapping process. This tool produces a binary that consists of the runtime libraries need for the targeted device.

You can use the OpenEmbedded build system to build an installer for the relocatable SDK used to develop applications. When you run the installer, it installs the toolchain, which contains the development tools (e.g., gcc-cross-canadian, binutils-cross-canadian, and other nativesdk-* tools), which are tools native to the SDK (i.e. native to SDK_ARCH), you need to cross-compile and test your software. The figure shows the commands you use to easily build out this toolchain. This cross-development toolchain is built to execute on the SDKMACHINE, which might or might not be the same machine as the Build Host.

Note

If your target architecture is supported by the Yocto Project, you can take advantage of pre-built images that ship with the Yocto Project and already contain cross-development toolchain installers.

Here is the bootstrap process for the relocatable toolchain:

gcc -> binutils-crosssdk -> gcc-crosssdk-initial -> linux-libc-headers -> glibc-initial -> nativesdk-glibc -> gcc-crosssdk -> gcc-cross-canadian
  • gcc: The build host’s GNU Compiler Collection (GCC).

  • binutils-crosssdk: The bare minimum binary utilities needed in order to run the gcc-crosssdk-initial phase of the bootstrap operation.

  • gcc-crosssdk-initial: An early stage of the bootstrap process for creating the cross-compiler. This stage builds enough of the gcc-crosssdk and supporting pieces so that the final stage of the bootstrap process can produce the finished cross-compiler. This tool is a “native” binary that runs on the build host.

  • linux-libc-headers: Headers needed for the cross-compiler.

  • glibc-initial: An initial version of the Embedded GLIBC needed to bootstrap nativesdk-glibc.

  • nativesdk-glibc: The Embedded GLIBC needed to bootstrap the gcc-crosssdk.

  • gcc-crosssdk: The final stage of the bootstrap process for the relocatable cross-compiler. The gcc-crosssdk is a transitory compiler and never leaves the build host. Its purpose is to help in the bootstrap process to create the eventual gcc-cross-canadian compiler, which is relocatable. This tool is also a “native” package (i.e. it is designed to run on the build host).

  • gcc-cross-canadian: The final relocatable cross-compiler. When run on the SDKMACHINE, this tool produces executable code that runs on the target device. Only one cross-canadian compiler is produced per architecture since they can be targeted at different processor optimizations using configurations passed to the compiler through the compile commands. This circumvents the need for multiple compilers and thus reduces the size of the toolchains.

Note

For information on advantages gained when building a cross-development toolchain installer, see the “Building an SDK Installer” appendix in the Yocto Project Application Development and the Extensible Software Development Kit (eSDK) manual.

4.5 Shared State Cache

By design, the OpenEmbedded build system builds everything from scratch unless BitBake can determine that parts do not need to be rebuilt. Fundamentally, building from scratch is attractive as it means all parts are built fresh and there is no possibility of stale data that can cause problems. When developers hit problems, they typically default back to building from scratch so they have a known state from the start.

Building an image from scratch is both an advantage and a disadvantage to the process. As mentioned in the previous paragraph, building from scratch ensures that everything is current and starts from a known state. However, building from scratch also takes much longer as it generally means rebuilding things that do not necessarily need to be rebuilt.

The Yocto Project implements shared state code that supports incremental builds. The implementation of the shared state code answers the following questions that were fundamental roadblocks within the OpenEmbedded incremental build support system:

  • What pieces of the system have changed and what pieces have not changed?

  • How are changed pieces of software removed and replaced?

  • How are pre-built components that do not need to be rebuilt from scratch used when they are available?

For the first question, the build system detects changes in the “inputs” to a given task by creating a checksum (or signature) of the task’s inputs. If the checksum changes, the system assumes the inputs have changed and the task needs to be rerun. For the second question, the shared state (sstate) code tracks which tasks add which output to the build process. This means the output from a given task can be removed, upgraded or otherwise manipulated. The third question is partly addressed by the solution for the second question assuming the build system can fetch the sstate objects from remote locations and install them if they are deemed to be valid.

Note

The rest of this section goes into detail about the overall incremental build architecture, the checksums (signatures), and shared state.

4.5.1 Overall Architecture

When determining what parts of the system need to be built, BitBake works on a per-task basis rather than a per-recipe basis. You might wonder why using a per-task basis is preferred over a per-recipe basis. To help explain, consider having the IPK packaging backend enabled and then switching to DEB. In this case, the do_install and do_package task outputs are still valid. However, with a per-recipe approach, the build would not include the .deb files. Consequently, you would have to invalidate the whole build and rerun it. Rerunning everything is not the best solution. Also, in this case, the core must be “taught” much about specific tasks. This methodology does not scale well and does not allow users to easily add new tasks in layers or as external recipes without touching the packaged-staging core.

4.5.2 Checksums (Signatures)

The shared state code uses a checksum, which is a unique signature of a task’s inputs, to determine if a task needs to be run again. Because it is a change in a task’s inputs that triggers a rerun, the process needs to detect all the inputs to a given task. For shell tasks, this turns out to be fairly easy because the build process generates a “run” shell script for each task and it is possible to create a checksum that gives you a good idea of when the task’s data changes.

To complicate the problem, there are things that should not be included in the checksum. First, there is the actual specific build path of a given task — the WORKDIR. It does not matter if the work directory changes because it should not affect the output for target packages. Also, the build process has the objective of making native or cross packages relocatable.

Note

Both native and cross packages run on the build host. However, cross packages generate output for the target architecture.

The checksum therefore needs to exclude WORKDIR. The simplistic approach for excluding the work directory is to set WORKDIR to some fixed value and create the checksum for the “run” script.

Another problem results from the “run” scripts containing functions that might or might not get called. The incremental build solution contains code that figures out dependencies between shell functions. This code is used to prune the “run” scripts down to the minimum set, thereby alleviating this problem and making the “run” scripts much more readable as a bonus.

So far, there are solutions for shell scripts. What about Python tasks? The same approach applies even though these tasks are more difficult. The process needs to figure out what variables a Python function accesses and what functions it calls. Again, the incremental build solution contains code that first figures out the variable and function dependencies, and then creates a checksum for the data used as the input to the task.

Like the WORKDIR case, there can be situations where dependencies should be ignored. For these situations, you can instruct the build process to ignore a dependency by using a line like the following:

PACKAGE_ARCHS[vardepsexclude] = "MACHINE"

This example ensures that the PACKAGE_ARCHS variable does not depend on the value of MACHINE, even if it does reference it.

Equally, there are cases where you need to add dependencies BitBake is not able to find. You can accomplish this by using a line like the following:

PACKAGE_ARCHS[vardeps] = "MACHINE"

This example explicitly adds the MACHINE variable as a dependency for PACKAGE_ARCHS.

As an example, consider a case with in-line Python where BitBake is not able to figure out dependencies. When running in debug mode (i.e. using -DDD), BitBake produces output when it discovers something for which it cannot figure out dependencies. The Yocto Project team has currently not managed to cover those dependencies in detail and is aware of the need to fix this situation.

Thus far, this section has limited discussion to the direct inputs into a task. Information based on direct inputs is referred to as the “basehash” in the code. However, the question of a task’s indirect inputs still exits — items already built and present in the Build Directory. The checksum (or signature) for a particular task needs to add the hashes of all the tasks on which the particular task depends. Choosing which dependencies to add is a policy decision. However, the effect is to generate a checksum that combines the basehash and the hashes of the task’s dependencies.

At the code level, there are multiple ways by which both the basehash and the dependent task hashes can be influenced. Within the BitBake configuration file, you can give BitBake some extra information to help it construct the basehash. The following statement effectively results in a list of global variable dependency excludes (i.e. variables never included in any checksum):

BB_BASEHASH_IGNORE_VARS ?= "TMPDIR FILE PATH PWD BB_TASKHASH BBPATH DL_DIR \\
    SSTATE_DIR THISDIR FILESEXTRAPATHS FILE_DIRNAME HOME LOGNAME SHELL TERM \\
    USER FILESPATH STAGING_DIR_HOST STAGING_DIR_TARGET COREBASE PRSERV_HOST \\
    PRSERV_DUMPDIR PRSERV_DUMPFILE PRSERV_LOCKDOWN PARALLEL_MAKE \\
    CCACHE_DIR EXTERNAL_TOOLCHAIN CCACHE CCACHE_DISABLE LICENSE_PATH SDKPKGSUFFIX"

The previous example does not include WORKDIR since that variable is actually constructed as a path within TMPDIR, which is included above.

The rules for deciding which hashes of dependent tasks to include through dependency chains are more complex and are generally accomplished with a Python function. The code in meta/lib/oe/sstatesig.py shows two examples of this and also illustrates how you can insert your own policy into the system if so desired. This file defines the two basic signature generators OpenEmbedded-Core (OE-Core) uses: “OEBasic” and “OEBasicHash”. By default, a dummy “noop” signature handler is enabled in BitBake. This means that behavior is unchanged from previous versions. OE-Core uses the “OEBasicHash” signature handler by default through this setting in the bitbake.conf file:

BB_SIGNATURE_HANDLER ?= "OEBasicHash"

The “OEBasicHash” BB_SIGNATURE_HANDLER is the same as the “OEBasic” version but adds the task hash to the stamp files. This results in any metadata change that changes the task hash, automatically causing the task to be run again. This removes the need to bump PR values, and changes to metadata automatically ripple across the build.

It is also worth noting that the end result of these signature generators is to make some dependency and hash information available to the build. This information includes:

  • BB_BASEHASH:task-taskname: The base hashes for each task in the recipe.

  • BB_BASEHASH_filename:taskname: The base hashes for each dependent task.

  • BB_TASKHASH: The hash of the currently running task.

4.5.3 Shared State

Checksums and dependencies, as discussed in the previous section, solve half the problem of supporting a shared state. The other half of the problem is being able to use checksum information during the build and being able to reuse or rebuild specific components.

The sstate class is a relatively generic implementation of how to “capture” a snapshot of a given task. The idea is that the build process does not care about the source of a task’s output. Output could be freshly built or it could be downloaded and unpacked from somewhere. In other words, the build process does not need to worry about its origin.

Two types of output exist. One type is just about creating a directory in WORKDIR. A good example is the output of either do_install or do_package. The other type of output occurs when a set of data is merged into a shared directory tree such as the sysroot.

The Yocto Project team has tried to keep the details of the implementation hidden in the sstate class. From a user’s perspective, adding shared state wrapping to a task is as simple as this do_deploy example taken from the deploy class:

DEPLOYDIR = "${WORKDIR}/deploy-${PN}"
SSTATETASKS += "do_deploy"
do_deploy[sstate-inputdirs] = "${DEPLOYDIR}"
do_deploy[sstate-outputdirs] = "${DEPLOY_DIR_IMAGE}"

python do_deploy_setscene () {
    sstate_setscene(d)
}
addtask do_deploy_setscene
do_deploy[dirs] = "${DEPLOYDIR} ${B}"
do_deploy[stamp-extra-info] = "${MACHINE_ARCH}"

The following list explains the previous example:

  • Adding “do_deploy” to SSTATETASKS adds some required sstate-related processing, which is implemented in the sstate class, to before and after the do_deploy task.

  • The do_deploy[sstate-inputdirs] = "${DEPLOYDIR}" declares that do_deploy places its output in ${DEPLOYDIR} when run normally (i.e. when not using the sstate cache). This output becomes the input to the shared state cache.

  • The do_deploy[sstate-outputdirs] = "${DEPLOY_DIR_IMAGE}" line causes the contents of the shared state cache to be copied to ${DEPLOY_DIR_IMAGE}.

    Note

    If do_deploy is not already in the shared state cache or if its input checksum (signature) has changed from when the output was cached, the task runs to populate the shared state cache, after which the contents of the shared state cache is copied to ${DEPLOY_DIR_IMAGE}. If do_deploy is in the shared state cache and its signature indicates that the cached output is still valid (i.e. if no relevant task inputs have changed), then the contents of the shared state cache copies directly to ${DEPLOY_DIR_IMAGE} by the do_deploy_setscene task instead, skipping the do_deploy task.

  • The following task definition is glue logic needed to make the previous settings effective:

    python do_deploy_setscene () {
        sstate_setscene(d)
    }
    addtask do_deploy_setscene
    

sstate_setscene() takes the flags above as input and accelerates the do_deploy task through the shared state cache if possible. If the task was accelerated, sstate_setscene() returns True. Otherwise, it returns False, and the normal do_deploy task runs. For more information, see the “Setscene” section in the BitBake User Manual.

  • The do_deploy[dirs] = "${DEPLOYDIR} ${B}" line creates ${DEPLOYDIR} and ${B} before the do_deploy task runs, and also sets the current working directory of do_deploy to ${B}. For more information, see the “Variable Flags” section in the BitBake User Manual.

    Note

    In cases where sstate-inputdirs and sstate-outputdirs would be the same, you can use sstate-plaindirs. For example, to preserve the ${PKGD} and ${PKGDEST} output from the do_package task, use the following:

    do_package[sstate-plaindirs] = "${PKGD} ${PKGDEST}"
    
  • The do_deploy[stamp-extra-info] = "${MACHINE_ARCH}" line appends extra metadata to the stamp file. In this case, the metadata makes the task specific to a machine’s architecture. See “The Task List” section in the BitBake User Manual for more information on the stamp-extra-info flag.

  • sstate-inputdirs and sstate-outputdirs can also be used with multiple directories. For example, the following declares PKGDESTWORK and SHLIBWORK as shared state input directories, which populates the shared state cache, and PKGDATA_DIR and SHLIBSDIR as the corresponding shared state output directories:

    do_package[sstate-inputdirs] = "${PKGDESTWORK} ${SHLIBSWORKDIR}"
    do_package[sstate-outputdirs] = "${PKGDATA_DIR} ${SHLIBSDIR}"
    
  • These methods also include the ability to take a lockfile when manipulating shared state directory structures, for cases where file additions or removals are sensitive:

    do_package[sstate-lockfile] = "${PACKAGELOCK}"
    

Behind the scenes, the shared state code works by looking in SSTATE_DIR and SSTATE_MIRRORS for shared state files. Here is an example:

SSTATE_MIRRORS ?= "\
    file://.* https://someserver.tld/share/sstate/PATH;downloadfilename=PATH \
    file://.* file:///some/local/dir/sstate/PATH"

Note

The shared state directory (SSTATE_DIR) is organized into two-character subdirectories, where the subdirectory names are based on the first two characters of the hash. If the shared state directory structure for a mirror has the same structure as SSTATE_DIR, you must specify “PATH” as part of the URI to enable the build system to map to the appropriate subdirectory.

The shared state package validity can be detected just by looking at the filename since the filename contains the task checksum (or signature) as described earlier in this section. If a valid shared state package is found, the build process downloads it and uses it to accelerate the task.

The build processes use the *_setscene tasks for the task acceleration phase. BitBake goes through this phase before the main execution code and tries to accelerate any tasks for which it can find shared state packages. If a shared state package for a task is available, the shared state package is used. This means the task and any tasks on which it is dependent are not executed.

As a real world example, the aim is when building an IPK-based image, only the do_package_write_ipk tasks would have their shared state packages fetched and extracted. Since the sysroot is not used, it would never get extracted. This is another reason why a task-based approach is preferred over a recipe-based approach, which would have to install the output from every task.

4.5.4 Hash Equivalence

The above section explained how BitBake skips the execution of tasks whose output can already be found in the Shared State cache.

During a build, it may often be the case that the output / result of a task might be unchanged despite changes in the task’s input values. An example might be whitespace changes in some input C code. In project terms, this is what we define as “equivalence”.

To keep track of such equivalence, BitBake has to manage three hashes for each task:

  • The task hash explained earlier: computed from the recipe metadata, the task code and the task hash values from its dependencies. When changes are made, these task hashes are therefore modified, causing the task to re-execute. The task hashes of tasks depending on this task are therefore modified too, causing the whole dependency chain to re-execute.

  • The output hash, a new hash computed from the output of Shared State tasks, tasks that save their resulting output to a Shared State tarball. The mapping between the task hash and its output hash is reported to a new Hash Equivalence server. This mapping is stored in a database by the server for future reference.

  • The unihash, a new hash, initially set to the task hash for the task. This is used to track the unicity of task output, and we will explain how its value is maintained.

When Hash Equivalence is enabled, BitBake computes the task hash for each task by using the unihash of its dependencies, instead of their task hash.

Now, imagine that a Shared State task is modified because of a change in its code or metadata, or because of a change in its dependencies. Since this modifies its task hash, this task will need re-executing. Its output hash will therefore be computed again.

Then, the new mapping between the new task hash and its output hash will be reported to the Hash Equivalence server. The server will let BitBake know whether this output hash is the same as a previously reported output hash, for a different task hash.

If the output hash is already known, BitBake will update the task’s unihash to match the original task hash that generated that output. Thanks to this, the depending tasks will keep a previously recorded task hash, and BitBake will be able to retrieve their output from the Shared State cache, instead of re-executing them. Similarly, the output of further downstream tasks can also be retrieved from Shared State.

If the output hash is unknown, a new entry will be created on the Hash Equivalence server, matching the task hash to that output. The depending tasks, still having a new task hash because of the change, will need to re-execute as expected. The change propagates to the depending tasks.

To summarize, when Hash Equivalence is enabled, a change in one of the tasks in BitBake’s run queue doesn’t have to propagate to all the downstream tasks that depend on the output of this task, causing a full rebuild of such tasks, and so on with the next depending tasks. Instead, when the output of this task remains identical to previously recorded output, BitBake can safely retrieve all the downstream task output from the Shared State cache.

Note

Having Reproducible Builds is a key ingredient for the stability of the task’s output hash. Therefore, the effectiveness of Hash Equivalence strongly depends on it.

Recipes that are not reproducible may have undesired behavior if hash equivalence is enabled, since the non-reproducible diverging output maybe be remapped to an older sstate object in the cache by the server. If a recipe is non-reproducible in trivial ways, such as different timestamps, this is likely not a problem. However recipes that have more dramatic changes (such as completely different file names) will likely outright fail since the downstream sstate objects are not actually equivalent to what was just built.

This applies to multiple scenarios:

  • A “trivial” change to a recipe that doesn’t impact its generated output, such as whitespace changes, modifications to unused code paths or in the ordering of variables.

  • Shared library updates, for example to fix a security vulnerability. For sure, the programs using such a library should be rebuilt, but their new binaries should remain identical. The corresponding tasks should have a different output hash because of the change in the hash of their library dependency, but thanks to their output being identical, Hash Equivalence will stop the propagation down the dependency chain.

  • Native tool updates. Though the depending tasks should be rebuilt, it’s likely that they will generate the same output and be marked as equivalent.

This mechanism is enabled by default in Poky, and is controlled by three variables:

Therefore, the default configuration in Poky corresponds to the below settings:

BB_HASHSERVE = "auto"
BB_SIGNATURE_HANDLER = "OEEquivHash"

Rather than starting a local server, another possibility is to rely on a Hash Equivalence server on a network, by setting:

BB_HASHSERVE = "<HOSTNAME>:<PORT>"

Note

The shared Hash Equivalence server needs to be maintained together with the Shared State cache. Otherwise, the server could report Shared State hashes that only exist on specific clients.

We therefore recommend that one Hash Equivalence server be set up to correspond with a given Shared State cache, and to start this server in read-only mode, so that it doesn’t store equivalences for Shared State caches that are local to clients.

See the BB_HASHSERVE reference for details about starting a Hash Equivalence server.

See the video of Joshua Watt’s Hash Equivalence and Reproducible Builds presentation at ELC 2020 for a very synthetic introduction to the Hash Equivalence implementation in the Yocto Project.

4.6 Automatically Added Runtime Dependencies

The OpenEmbedded build system automatically adds common types of runtime dependencies between packages, which means that you do not need to explicitly declare the packages using RDEPENDS. There are three automatic mechanisms (shlibdeps, pcdeps, and depchains) that handle shared libraries, package configuration (pkg-config) modules, and -dev and -dbg packages, respectively. For other types of runtime dependencies, you must manually declare the dependencies.

  • shlibdeps: During the do_package task of each recipe, all shared libraries installed by the recipe are located. For each shared library, the package that contains the shared library is registered as providing the shared library. More specifically, the package is registered as providing the soname of the library. The resulting shared-library-to-package mapping is saved globally in PKGDATA_DIR by the do_packagedata task.

    Simultaneously, all executables and shared libraries installed by the recipe are inspected to see what shared libraries they link against. For each shared library dependency that is found, PKGDATA_DIR is queried to see if some package (likely from a different recipe) contains the shared library. If such a package is found, a runtime dependency is added from the package that depends on the shared library to the package that contains the library.

    The automatically added runtime dependency also includes a version restriction. This version restriction specifies that at least the current version of the package that provides the shared library must be used, as if “package (>= version)” had been added to RDEPENDS. This forces an upgrade of the package containing the shared library when installing the package that depends on the library, if needed.

    If you want to avoid a package being registered as providing a particular shared library (e.g. because the library is for internal use only), then add the library to PRIVATE_LIBS inside the package’s recipe.

  • pcdeps: During the do_package task of each recipe, all pkg-config modules (*.pc files) installed by the recipe are located. For each module, the package that contains the module is registered as providing the module. The resulting module-to-package mapping is saved globally in PKGDATA_DIR by the do_packagedata task.

    Simultaneously, all pkg-config modules installed by the recipe are inspected to see what other pkg-config modules they depend on. A module is seen as depending on another module if it contains a “Requires:” line that specifies the other module. For each module dependency, PKGDATA_DIR is queried to see if some package contains the module. If such a package is found, a runtime dependency is added from the package that depends on the module to the package that contains the module.

    Note

    The pcdeps mechanism most often infers dependencies between -dev packages.

  • depchains: If a package foo depends on a package bar, then foo-dev and foo-dbg are also made to depend on bar-dev and bar-dbg, respectively. Taking the -dev packages as an example, the bar-dev package might provide headers and shared library symlinks needed by foo-dev, which shows the need for a dependency between the packages.

    The dependencies added by depchains are in the form of RRECOMMENDS.

    Note

    By default, foo-dev also has an RDEPENDS-style dependency on foo, because the default value of RDEPENDS:${PN}-dev (set in bitbake.conf) includes “${PN}”.

    To ensure that the dependency chain is never broken, -dev and -dbg packages are always generated by default, even if the packages turn out to be empty. See the ALLOW_EMPTY variable for more information.

The do_package task depends on the do_packagedata task of each recipe in DEPENDS through use of a [deptask] declaration, which guarantees that the required shared-library/module-to-package mapping information will be available when needed as long as DEPENDS has been correctly set.

4.7 Fakeroot and Pseudo

Some tasks are easier to implement when allowed to perform certain operations that are normally reserved for the root user (e.g. do_install, do_package_write*, do_rootfs, and do_image*). For example, the do_install task benefits from being able to set the UID and GID of installed files to arbitrary values.

One approach to allowing tasks to perform root-only operations would be to require BitBake to run as root. However, this method is cumbersome and has security issues. The approach that is actually used is to run tasks that benefit from root privileges in a “fake” root environment. Within this environment, the task and its child processes believe that they are running as the root user, and see an internally consistent view of the filesystem. As long as generating the final output (e.g. a package or an image) does not require root privileges, the fact that some earlier steps ran in a fake root environment does not cause problems.

The capability to run tasks in a fake root environment is known as “fakeroot”, which is derived from the BitBake keyword/variable flag that requests a fake root environment for a task.

In the OpenEmbedded Build System, the program that implements fakeroot is known as Pseudo. Pseudo overrides system calls by using the environment variable LD_PRELOAD, which results in the illusion of running as root. To keep track of “fake” file ownership and permissions resulting from operations that require root permissions, Pseudo uses an SQLite 3 database. This database is stored in ${WORKDIR}/pseudo/files.db for individual recipes. Storing the database in a file as opposed to in memory gives persistence between tasks and builds, which is not accomplished using fakeroot.

Note

If you add your own task that manipulates the same files or directories as a fakeroot task, then that task also needs to run under fakeroot. Otherwise, the task cannot run root-only operations, and cannot see the fake file ownership and permissions set by the other task. You need to also add a dependency on virtual/fakeroot-native:do_populate_sysroot, giving the following:

fakeroot do_mytask () {
    ...
}
do_mytask[depends] += "virtual/fakeroot-native:do_populate_sysroot"

For more information, see the FAKEROOT* variables in the BitBake User Manual. You can also reference the “Why Not Fakeroot?” article for background information on Fakeroot and Pseudo.

4.8 BitBake Tasks Map

To understand how BitBake operates in the build directory and environment we can consider the following recipes and diagram, to have full picture about the tasks that BitBake runs to generate the final package file for the recipe.

We will have two recipes as an example:

  • libhello: A recipe that provides a shared library

  • sayhello: A recipe that uses libhello library to do its job

Note

sayhello depends on libhello at compile time as it needs the shared library to do the dynamic linking process. It also depends on it at runtime as the shared library loader needs to find the library. For more details about dependencies check Dependencies.

libhello sources are as follows:

  • LICENSE: This is the license associated with this library

  • Makefile: The file used by make to build the library

  • hellolib.c: The implementation of the library

  • hellolib.h: The C header of the library

sayhello sources are as follows:

  • LICENSE: This is the license associated with this project

  • Makefile: The file used by make to build the project

  • sayhello.c: The source file of the project

Before presenting the contents of each file, here are the steps that we need to follow to accomplish what we want in the first place, which is integrating sayhello in our root file system:

  1. Create a Git repository for each project with the corresponding files

  2. Create a recipe for each project

  3. Make sure that sayhello recipe DEPENDS on libhello

  4. Make sure that sayhello recipe RDEPENDS on libhello

  5. Add sayhello to IMAGE_INSTALL to integrate it into the root file system

The contents of libhello/Makefile are:

LIB=libhello.so

all: $(LIB)

$(LIB): hellolib.o
   $(CC) $< -Wl,-soname,$(LIB).1 -fPIC $(LDFLAGS) -shared -o $(LIB).1.0

%.o: %.c
   $(CC) -c $<

clean:
   rm -rf *.o *.so*

Note

When creating shared libraries, it is strongly recommended to follow the Linux conventions and guidelines (see this article for some background).

Note

When creating Makefile files, it is strongly recommended to use CC, LDFLAGS and CFLAGS as BitBake will set them as environment variables according to your build configuration.

The contents of libhello/hellolib.h are:

#ifndef HELLOLIB_H
#define HELLOLIB_H

void Hello();

#endif

The contents of libhello/hellolib.c are:

#include <stdio.h>

void Hello(){
   puts("Hello from a Yocto demo \n");
}

The contents of sayhello/Makefile are:

EXEC=sayhello
LDFLAGS += -lhello

all: $(EXEC)

$(EXEC): sayhello.c
   $(CC) $< $(LDFLAGS) $(CFLAGS) -o $(EXEC)

clean:
   rm -rf $(EXEC) *.o

The contents of sayhello/sayhello.c are:

#include <hellolib.h>

int main(){
   Hello();
   return 0;
}

The contents of libhello_0.1.bb are:

SUMMARY = "Hello demo library"
DESCRIPTION = "Hello shared library used in Yocto demo"

# NOTE: Set the License according to the LICENSE file of your project
#       and then add LIC_FILES_CHKSUM accordingly
LICENSE = "CLOSED"

# Assuming the branch is main
# Change <username> accordingly
SRC_URI = "git://github.com/<username>/libhello;branch=main;protocol=https"

S = "${WORKDIR}/git"

do_install(){
   install -d ${D}${includedir}
   install -d ${D}${libdir}

   install hellolib.h ${D}${includedir}
   oe_soinstall ${PN}.so.${PV} ${D}${libdir}
}

The contents of sayhello_0.1.bb are:

SUMMARY = "SayHello demo"
DESCRIPTION = "SayHello project used in Yocto demo"

# NOTE: Set the License according to the LICENSE file of your project
#       and then add LIC_FILES_CHKSUM accordingly
LICENSE = "CLOSED"

# Assuming the branch is main
# Change <username> accordingly
SRC_URI = "git://github.com/<username>/sayhello;branch=main;protocol=https"

DEPENDS += "libhello"
RDEPENDS:${PN} += "libhello"

S = "${WORKDIR}/git"

do_install(){
   install -d ${D}${bindir}
   install -m 0700 sayhello ${D}${bindir}
}

After placing the recipes in a custom layer we can run bitbake sayhello to build the recipe.

The following diagram shows the sequences of tasks that BitBake executes to accomplish that.

../_images/bitbake_tasks_map.svg